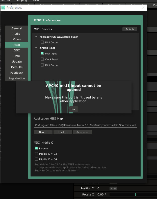
apc40 mk2 cannot be opened make sure port isnt being used by another application
apc40 mk2 cannot be opened make sure port isnt being used by another application
I am getting this error when tring to tirn on the input and output ports. Also get same message with evolution u control. Anyone have any ideas what could be the issue.
Re: apc40 mk2 cannot be opened make sure port isnt being used by another application
This error message appears when Resolume for some reason wasn't able to open a connection to your midi controller.
The most common cause for this is that your midi controller is already in use by another application. On Windows, a midi controller cannot be used by two applications at the same time.
Are you running any other applications that might be trying to access your midi devices?
The most common cause for this is that your midi controller is already in use by another application. On Windows, a midi controller cannot be used by two applications at the same time.
Are you running any other applications that might be trying to access your midi devices?
Re: apc40 mk2 cannot be opened make sure port isnt being used by another application
I am quite sure there is nothing else running that would be using the controller. I can close Resolume and open ableton and it works fine. One would think if something was using it in the background it would not work in ableton either. I'll go through task manager again when I get to my studio today.
Re: apc40 mk2 cannot be opened make sure port isnt being used by another application
Thanks for clarifying. Since you didn't mention that in your original post, I had to ask 
Could you please try renaming your config.xml file?
Could you please try renaming your config.xml file?
Re: apc40 mk2 cannot be opened make sure port isnt being used by another application
done same issue.
It also says that for all of my midi devices that show up. Nothing will load.
It also says that for all of my midi devices that show up. Nothing will load.
Re: apc40 mk2 cannot be opened make sure port isnt being used by another application
computer specs:
gigabyte z170x-ud5th intel 6700k i7
gigabyte gtx1080 g1 gaming card
3x 1tb ssd raid 0
windows 10 pro
drivers are up to date as far as i know
have tried activating midi on apc40mk2, midas m32r, komplete kontrol s49, ucontrol uc16 all same message
gigabyte z170x-ud5th intel 6700k i7
gigabyte gtx1080 g1 gaming card
3x 1tb ssd raid 0
windows 10 pro
drivers are up to date as far as i know
have tried activating midi on apc40mk2, midas m32r, komplete kontrol s49, ucontrol uc16 all same message
Re: apc40 mk2 cannot be opened make sure port isnt being used by another application
Thanks for trying that. Could you contact us directly, please? I'd like to schedule a Teamviewer session to take a look on your computer.
Re: apc40 mk2 cannot be opened make sure port isnt being used by another application
emailed you for further instructions.
Re: apc40 mk2 cannot be opened make sure port isnt being used by another application
Did you solve the problem?
Actually I have the same (I think it came up with the installation of Res6 Beta).
I use the APC Mini
Actually I have the same (I think it came up with the installation of Res6 Beta).
I use the APC Mini