Another ticker scroll

Post your awesome Wire patches here, share tutorials
Post Reply
alonh
Posts: 2
Joined: Tue Apr 01, 2025 08:16

Another ticker scroll

Post by alonh »

I'm taking my first steps in Wire and trying to build a scrolling ticker for use in a TV studio.

I've experimented with a few approaches: Each method has its own limitations, so I turned to Wire to see if I could build something more tailored.

My requirements are:
  • Right-to-left text
  • Left-to-right scrolling animation
  • Dynamic text content
The text can be longer or shorter than the screen width, and I'm sending the content via REST API which allows me to pre-format it properly for RTL display.

The Juicebar plugin actually hits most of these requirements, but its animation only scrolls right-to-left, which doesn’t suit my use case.

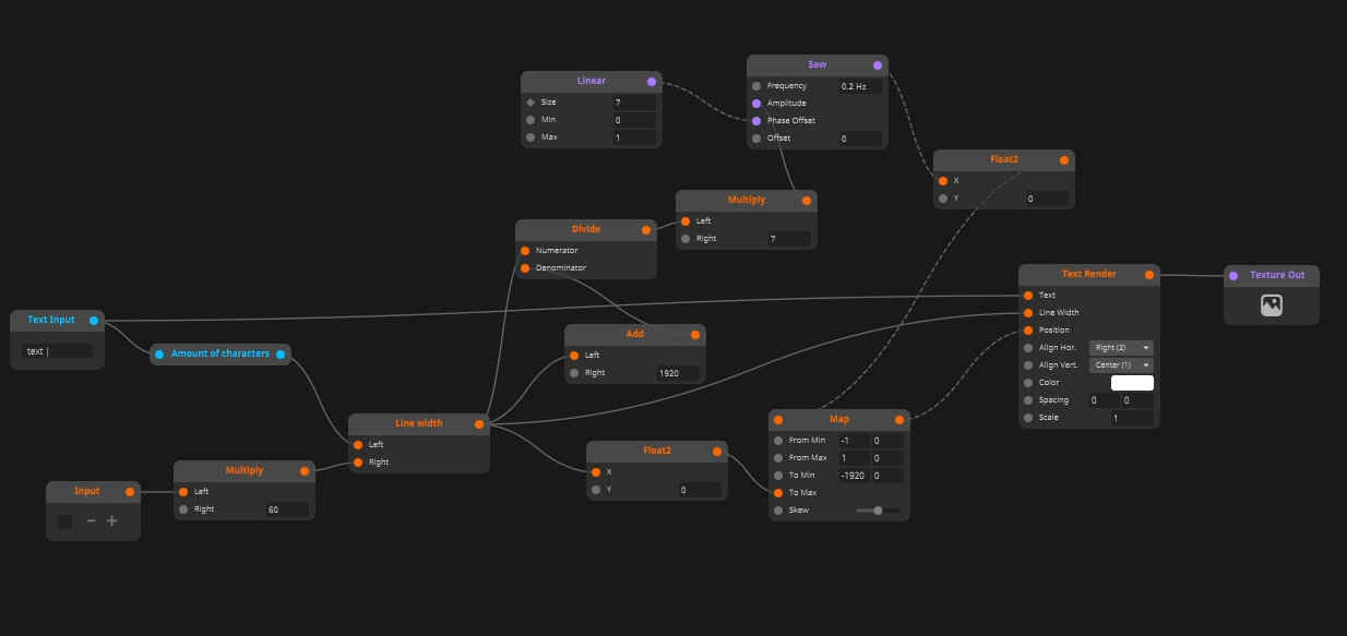
In Wire, I’ve managed to clone text using a linear and animate it with a saw.
However, I haven't found a way to evenly distribute the clones regardless of text length.
I suspect the right approach is to calculate the saw amplitude based on the total text width but I’m not sure how to go about that.
Even more so, adjusting the amplitude also changes the scroll speed, so I probably need to compensate for that as well.

If anyone could help it will be you guys, thanks!
Attachments
Saw test1.wire
(27.14 KiB) Downloaded 2180 times
wire.png

User avatar
rawdesigns
Posts: 333
Joined: Mon Mar 04, 2013 08:22
Location: Las Vegas, NV

Re: Another ticker scroll

Post by rawdesigns »

following. Would love a ticker or text scroll update

cat
Posts: 184
Joined: Fri Oct 08, 2004 11:03

Re: Another ticker scroll

Post by cat »

This reminds me, you can't expose the font or the style in wire either, but dosen't answer your question!

alonh
Posts: 2
Joined: Tue Apr 01, 2025 08:16

Re: Another ticker scroll

Post by alonh »

I found that adding a Delay that's connected to the Text Renderer position helps control the spacing between text instances.
However, since the number of instances can't be modified in real time, handling dynamic text remains an issue.
Screenshot 2025-04-17 164250.png

Post Reply