Transform parameters on MASK effect

"Where is Feature X? I need Feature X! How can you not have Feature X?"
Post Reply
User avatar
_Ineffable_
Posts: 30
Joined: Sat Dec 22, 2018 18:40
Location: Amsterdam

Transform parameters on MASK effect

Post by _Ineffable_ »

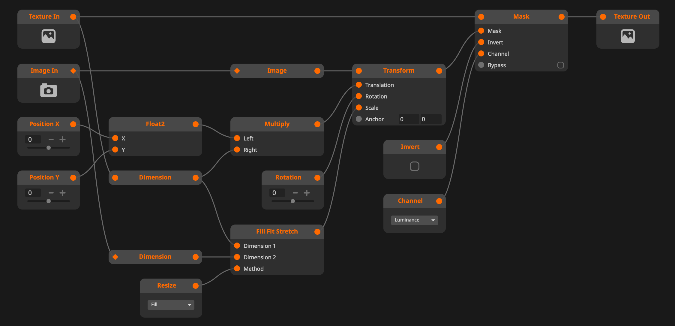
There are cases where I want to use a PNG as a mask as the object has a lot of complex details which would take hours to map with slices but can be done in minutes using the PNG of the stage I have.

I dont want to use a mask layer for this as I already have another mask layer with different clips that I am using.
So I need to put the PNG as a MASK Effect on the layer.

The problem; I can't transform this mask independently of the content on the layer in order to align it properly from the projector.

The solution: Please add the main transform options to the mask effect.
Thank you!
Yeah don't worry! I put it on autopilot!

tijnisfijn
Team Resolume
Posts: 378
Joined: Fri Dec 06, 2019 00:01

Re: Transform parameters on MASK effect

Post by tijnisfijn »

This is easily done in Wire.....
Attachments
Mask Pro by Tijn.wired
(13.09 KiB) Downloaded 295 times
Screenshot 2025-02-23 at 20.01.30.png

Post Reply