Colourful bubbles all over ...

Post your questions here and we'll all try to help.
Post Reply
skydeck
Posts: 12
Joined: Mon Oct 13, 2014 15:53

Colourful bubbles all over ...

Post by skydeck »

Hi,

my Wire has developed a bunch of colourful bubbles all over the connectors.... is this some feature I am not getting or am I having an issue ?
Attachments
Screenshot 2021-12-11 at 17.13.15.png

User avatar
cosmowe
Posts: 1627
Joined: Fri Mar 25, 2011 10:27
Location: cologne // germany

Re: Colourful bubbles all over ...

Post by cosmowe »

HAHAHAHHAHAHA :mrgreen:

Probs Resolume-Team! ;)


@skydeck: ...well...you "might" have an issue :idea: :)
Image Do you like outlines? Easy Outliner on Juicebar

skydeck
Posts: 12
Joined: Mon Oct 13, 2014 15:53

Re: Colourful bubbles all over ...

Post by skydeck »

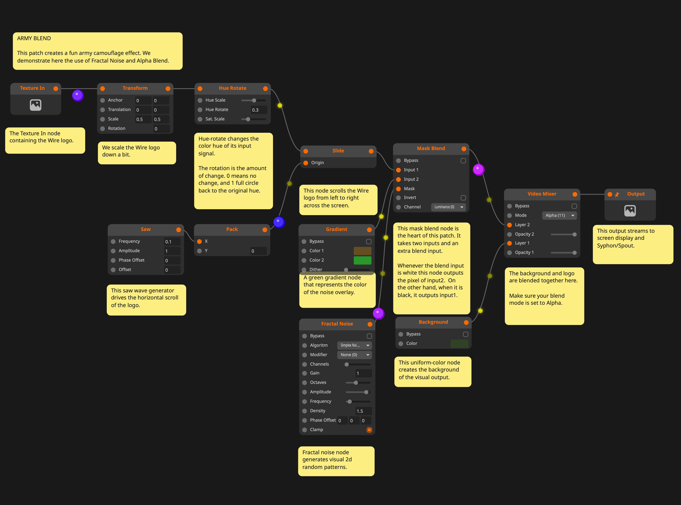
... same thing with the example patches ....
Attachments
Screenshot 2021-12-19 at 12.45.17.png

User avatar
cosmowe
Posts: 1627
Joined: Fri Mar 25, 2011 10:27
Location: cologne // germany

Re: Colourful bubbles all over ...

Post by cosmowe »

Damn son....so scary!
This might be the result of this java log4j exploit.
I would suggest you to de-fragment your graphics-card and for safety to flextape some microwaved sausages onto your monitor.

I wish you all the best, may the force be with you!
Image Do you like outlines? Easy Outliner on Juicebar

User avatar
Arvol
Posts: 2894
Joined: Thu Jun 18, 2015 17:36
Location: Oklahoma, USA

Re: Colourful bubbles all over ...

Post by Arvol »

Fine... No spoilsport here ;)
Last edited by Arvol on Sun Dec 19, 2021 21:39, edited 1 time in total.

Post Reply