Some Soft Blur

Post your awesome Wire patches here, share tutorials
Post Reply
User avatar
Sjan Top
Posts: 69
Joined: Mon Dec 04, 2017 14:55
Location: Nederland

Some Soft Blur

Post by Sjan Top »

Hi there folks!

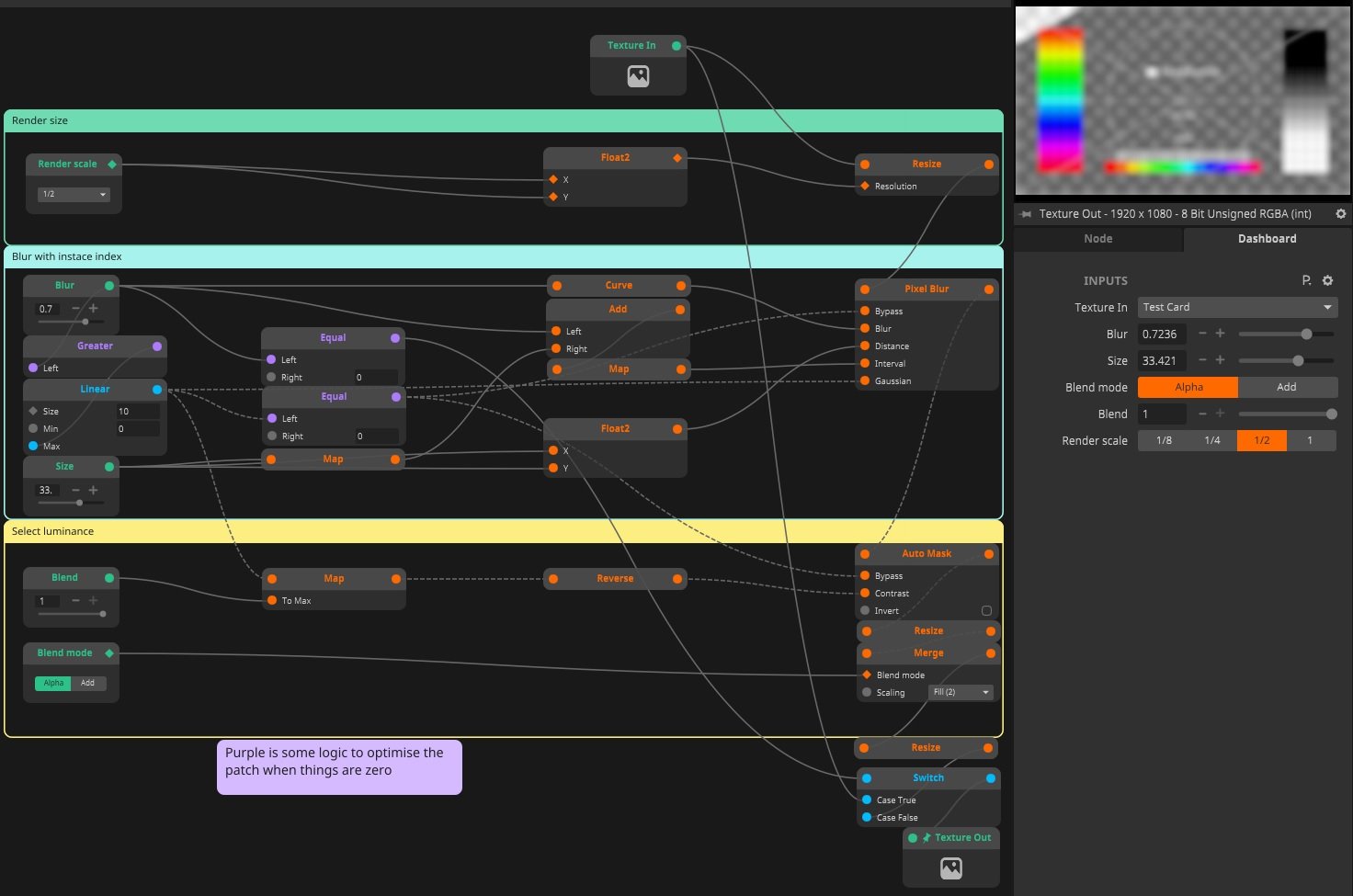
i was thinking, what if you blur the bright pixels more than the dark ones.
Apparently it gives a very nice soft blur, bloomy. Here is a patch for you all to play with.
Bits of the patch are renderd at 16bit to get nice blending, so try the 1/4 render scale, if you are losing more fps then your convertible with.
Attachments
Snapshot.jpg
Soft Blur.cwired
(825.37 KiB) Downloaded 1009 times
Soft Blur.wire
(249.15 KiB) Downloaded 913 times
Untitled.jpg

User avatar
Arvol
Posts: 2894
Joined: Thu Jun 18, 2015 17:36
Location: Oklahoma, USA

Re: Some Soft Blur

Post by Arvol »

10 Instances of Blur is pretty expensive. If you can remove the Linear node that should help.

User avatar
Sjan Top
Posts: 69
Joined: Mon Dec 04, 2017 14:55
Location: Nederland

Re: Some Soft Blur

Post by Sjan Top »

i'm aware of the expensive nature of blur.
Without the instances the whole concept is net going to work.
Here is a update with more performance options (16bit/8bit/nr. of instances)
Attachments
Soft Blur.cwired
(229.38 KiB) Downloaded 915 times
Soft Blur.wire
(248.93 KiB) Downloaded 899 times

Post Reply