A texture buffer with an insert pin
A texture buffer with an insert pin
Is there a texture buffer that I can read frames from via index, but I can choose when to add frames, or stop them being added? A buffer with an insert pin and clear I guess? In vvvv this would be a queue node
-
tijnisfijn
- Team Resolume
- Posts: 355
- Joined: Fri Dec 06, 2019 00:01
Re: A texture buffer with an insert pin
i think you mean the Stack Node.
Re: A texture buffer with an insert pin
You can build your own texture buffer too, with write, shift, and delay. The buffer size can be set via the Delay instance count.
--begin-wire-patch--
1008.3oc6XssaiaCD8WofOKsPj5teSw1AXeYKP6Br.MvnfVh1lsxjpTTNIMH+6cHksjRrri8ls.6VT+fMEwLCmKmyng9ITtTHX4ZtTTilb2SnUJ4VXA1AIazUMZOzBGjVBaQbLBqobASgV7rSmrjik02AwEs6LPP+iEDeJi5cP1ghtiV1vdgXi3mAFSVV1FTfvK16K+rp.NCvxvFaYZJZxSHZidiD1Dg.knZ1Zo5QzDQSYoCpfUUJebKSn+LUsloMxuTQE4a.4i+.N8CXPKAcKCd9KbECdZGSUaNUPzsz+vX4X3v3ByJbjCphpMp687yF6Wmq3UVuz5.E75pR5iep0hvF7B3v4q3F2FkfoEIAQotr37B2f7jT2kA4T2jHVDNmF4sLL.zojmyD0ra4k6Mx9M5s5VJurckTwWyEzxuQwWZW7gMw2e0PK4ZHc5SRBgXWwpkkM58pugwWuANSrWBTpumWnM5kR7.Mqo6X+63S5MMaWJ5R.Mp8K1wDEs3.PHA6A8mjErOVflDBOBKqMV2yhXzZEeYitcqUkx6M+perx3Q1GO.Smfp4qgrqwjbQsFhhVk1KLW.3Mnz1Iu0CWJaDE0CyPIj97iOjqd.MI.C+BYVRZBnRdIs1pAuvjkhiRiIQgt2PxHtASwScSlFL0kjhCmEmLcZx7zgYMr0Bx7+DzcGf3jHK+wlMVAehndd1srgft8fL7oAghFxXMJFonOXLbHS7rgW.nXf1MHG3zlnVzUI+bq9+zGEnA0neeGuluzfi0pFFXK7wEftlGtEbfpV21G6z4XeC9pWoKs90qQqj8Qt4mdM5SD1hdA6gKzuvcxeotjcmqv5sxecV+JB16UzpJtX84bCu2FfmFZA3QQQuM.OKd1L.fmF3lFMGVkEj4GGFMOKJaH.m7U.v6emzYA42YeSw2aes3.V570htkWGMtqPeDO5HZhy3zyWfzGgl7Br5Kfhif56ah7EEWyNa+CxOV8OjqVUyzW3YLJyJLYDlUrkYEfIWLyJDmM2ON629elUWU4MeOdOg4qlkLr92Cy+0M7U5yBy8eOyoXFk95dI2ELYik0X1UUIKoGFA7JmCx26jfYBN5zf4falO2MHw+V2zaIIt3axBukfwo9yt48Bl2eGmeHQxuZ1rg0FGTWq4d3vvRcOZbFCtwxYQiAi0z8v0yttttcZc4sc6T46l41Zk97tygi4ZXMduugvF4UEoooV1kOgbECgEN+a2PXc2h++tSgcpYqdMi70n+iA2NmfWM53VcT5WA06Y1+BiVbFh8ysWnuQ015GdrgaKZf1J6+sBD3s2RE99ukl+sFCYol0USuCYJ49HyE6LCmY5U.8k9GP2m+B1
--end-wire-patch--
--begin-wire-patch--
1008.3oc6XssaiaCD8WofOKsPj5teSw1AXeYKP6Br.MvnfVh1lsxjpTTNIMH+6cHksjRrri8ls.6VT+fMEwLCmKmyng9ITtTHX4ZtTTilb2SnUJ4VXA1AIazUMZOzBGjVBaQbLBqobASgV7rSmrjik02AwEs6LPP+iEDeJi5cP1ghtiV1vdgXi3mAFSVV1FTfvK16K+rp.NCvxvFaYZJZxSHZidiD1Dg.knZ1Zo5QzDQSYoCpfUUJebKSn+LUsloMxuTQE4a.4i+.N8CXPKAcKCd9KbECdZGSUaNUPzsz+vX4X3v3ByJbjCphpMp687yF6Wmq3UVuz5.E75pR5iep0hvF7B3v4q3F2FkfoEIAQotr37B2f7jT2kA4T2jHVDNmF4sLL.zojmyD0ra4k6Mx9M5s5VJurckTwWyEzxuQwWZW7gMw2e0PK4ZHc5SRBgXWwpkkM58pugwWuANSrWBTpumWnM5kR7.Mqo6X+63S5MMaWJ5R.Mp8K1wDEs3.PHA6A8mjErOVflDBOBKqMV2yhXzZEeYitcqUkx6M+perx3Q1GO.Smfp4qgrqwjbQsFhhVk1KLW.3Mnz1Iu0CWJaDE0CyPIj97iOjqd.MI.C+BYVRZBnRdIs1pAuvjkhiRiIQgt2PxHtASwScSlFL0kjhCmEmLcZx7zgYMr0Bx7+DzcGf3jHK+wlMVAehndd1srgft8fL7oAghFxXMJFonOXLbHS7rgW.nXf1MHG3zlnVzUI+bq9+zGEnA0neeGuluzfi0pFFXK7wEftlGtEbfpV21G6z4XeC9pWoKs90qQqj8Qt4mdM5SD1hdA6gKzuvcxeotjcmqv5sxecV+JB16UzpJtX84bCu2FfmFZA3QQQuM.OKd1L.fmF3lFMGVkEj4GGFMOKJaH.m7U.v6emzYA42YeSw2aes3.V570htkWGMtqPeDO5HZhy3zyWfzGgl7Br5Kfhif56ah7EEWyNa+CxOV8OjqVUyzW3YLJyJLYDlUrkYEfIWLyJDmM2ON629elUWU4MeOdOg4qlkLr92Cy+0M7U5yBy8eOyoXFk95dI2ELYik0X1UUIKoGFA7JmCx26jfYBN5zf4falO2MHw+V2zaIIt3axBukfwo9yt48Bl2eGmeHQxuZ1rg0FGTWq4d3vvRcOZbFCtwxYQiAi0z8v0yttttcZc4sc6T46l41Zk97tygi4ZXMduugvF4UEoooV1kOgbECgEN+a2PXc2h++tSgcpYqdMi70n+iA2NmfWM53VcT5WA06Y1+BiVbFh8ysWnuQ015GdrgaKZf1J6+sBD3s2RE99ukl+sFCYol0USuCYJ49HyE6LCmY5U.8k9GP2m+B1
--end-wire-patch--
Software developer, Sound Engineer,
Control Your show with ”Enter” - multiple Resolume servers at once - SMPTE/MTC column launch
try for free: http://programs.palffyzoltan.hu
Control Your show with ”Enter” - multiple Resolume servers at once - SMPTE/MTC column launch
try for free: http://programs.palffyzoltan.hu
Re: A texture buffer with an insert pin
Thanks, I think I can make that work for me!
Re: A texture buffer with an insert pin
Thanks, i was wandering how i could stack delay's
https://get-juicebar.com/creator/tweelicht #tweelicht_visuals
Re: A texture buffer with an insert pin
@MarkyMark
thx, i wil play around with your ringbuffer version.
looks like your way i be able to change the number of instances.
With the delay node that is not possible
thx, i wil play around with your ringbuffer version.
looks like your way i be able to change the number of instances.
With the delay node that is not possible
https://get-juicebar.com/creator/tweelicht #tweelicht_visuals
Re: A texture buffer with an insert pin
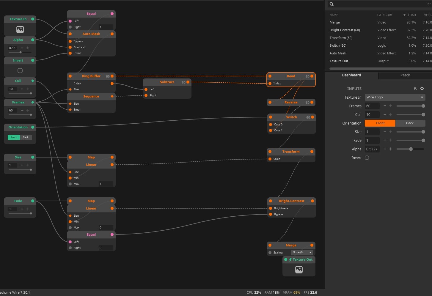
I played around with the Ringbuffer from the Youtube tutorial and it works very nice.
The use of the Step of the Sequence to is very nice to create a staggered effect. But it leaves allot of empty instances. Is there a option/way to reduce the amount of instances, to remove the 'empty' instances?
In the patch below the Ringbuffer outputs 60 instances(frames) with the step of 10 from the Sequence the Read-node only selects the first 6 indexes in range of the Ringbuffer (0-10-20>60). Resulting in only 6 frames renderd but 60 instances active. It would be nice to reduce the instance number to 6
The use of the Step of the Sequence to is very nice to create a staggered effect. But it leaves allot of empty instances. Is there a option/way to reduce the amount of instances, to remove the 'empty' instances?
In the patch below the Ringbuffer outputs 60 instances(frames) with the step of 10 from the Sequence the Read-node only selects the first 6 indexes in range of the Ringbuffer (0-10-20>60). Resulting in only 6 frames renderd but 60 instances active. It would be nice to reduce the instance number to 6
- Attachments
-
Alpha Trail.wire- (259.27 KiB) Downloaded 1155 times
https://get-juicebar.com/creator/tweelicht #tweelicht_visuals
Re: A texture buffer with an insert pin
Time flies when you nodding patches,
Here is a update for Instancing framebuffers.
This version is not dumping the intermediate frames in your output.
And the mesh node is faster for rendering spacial transformations.
Al in al a big performance boost,
* be aware of strange aspect ratios, the logic for get the right rectangle size is magic to me(match patch size).
Here is a update for Instancing framebuffers.
This version is not dumping the intermediate frames in your output.
And the mesh node is faster for rendering spacial transformations.
Al in al a big performance boost,
* be aware of strange aspect ratios, the logic for get the right rectangle size is magic to me(match patch size).
- Attachments
-
Alpha Trail.wire- (249.86 KiB) Downloaded 502 times
https://get-juicebar.com/creator/tweelicht #tweelicht_visuals
Re: A texture buffer with an insert pin
@Sjan Top - here is my solution for dealing with strange aspect ratios - the main rule here is that always the shorter edge = 1, and the longer edge, be it width or height is some number >1:Sjan Top wrote: Thu Oct 10, 2024 14:39 * be aware of strange aspect ratios, the logic for get the right rectangle size is magic to me(match patch size).
--begin-wire-patch--
1092.3oc4X00bhaCE8uRF8Llpur9HuQRfs6Ka6Cc59v1LcjsEfZM1Ta4rIMC+22qrSLl.gDllN6NS3APV9pikNmy8JKtGkVVTXS8txhZz4e4dz7pxUPC7HTYieciGitdDxWBcEOBUay6hEc8lQ8wxGgL0qgaTYf60GO.gqnCgWN33CFb7iyh93HGLtCLaEm3rkdPfoGD31.I6DnXuYJa.fW+P6eoJyVgN+dzhpxl0.ge+lQnpxRef6A3PqrdS39lF+xRHRDZDJ03sKJqtCcdQSd9HTlccd4cqrE9eyTsv5CwmTYJRW1EegYkEZ8YWkEt5FaUcfBffVY9q.lR3w3JBsn.at13CCDuYS.45zJ25VJqEpLW85bycepCQnCWF7XcycgUARPoYIJgJBmXsQbMSFo4XdDSjfYYoYwRkAFStK0VTam4xe.jG5XKpqLt7tVkUtEtBS9a3JiFVY+SiI24AJjQUwfVUYqKya7OL7kV2hkvSifUfS5qtLOLNhlhgQVatw9VOa7KaVkTzunapdnwM1hrNUGBpvdq+SkY1Ol0BUAzLXXP3V+g2W4RZ7ccMOu7qge82sNLiZuDPyj2Dtr1s.Xz.jc9wnLGXdp6x36Gjq.bYfr1ONx1AzERens+rEe3wY78vSNU3IuN3gvSJaJxpGJXJ5.4BJVbK5bAULlo4TkjfAGIzIn5bkdrPSYJphPiAnRyM0sH4.1EIkBsjJhiXSn7H9zYpnI73oQSlM6BNKVck7xYCkXRKBko+ML1afThxPVZYdqzMG9HLXbaWE0dSgu6A0UKXGUBVW8qSbOe77wPBrvRWFjDB0K1Qc1kLG8nGXeE+Pxz08l4OTYgpMAYp2i9m23pcIgbWeUiEl.j8MfY14llb+uGllufbFpgELKmnm8UaACLdp8ErdGzLEq1yLQfOi0LshnYr3s1IMF5ESjPEti5mlpmRh3WL4xHsjSiftlFSwxIDLanehdT+DEmJSRNc+zQ7J6qWCbLOxfacESZ2u7r1MLO6yG0bP+As5zAUbF9fkOzXoNVoU7G0aAAJefkDoTxBc97BtBK.AWHmEcADWzUWfYylMKd5Ub7++EPNhf+rkC1Jxjy9ie5raOp3xdWk4SGSoLLkxEa2HQPwiUbtVhkX16tT+e9ntC9dtiCR1jCj0wjxwPxEVqGv0gprDEgoEb0wy5roBXaa9bYTBmKhxrTCna3z3D0PtFeTtNCmRHxmv0CIxsjxuFdWty9Xw7xiRHw+WpE9pbyCNiyKjmjTV1B7a56ZowPwRJEJMxoD0ot4nPo0Q7I5KiTzIW.GcPKIBLiw2sVI861KaM7DjaCqkI6ipUp2Ic6IJxHzKmj8A3ctNpSR7dvIIgMXgSmQhEzSsX62QqD4UXkv+vXk1zcz2lpzGKP23BSnTXzUs+yCfXfaYe36+sL7ea7jDgu.E5GgB7DEEblg5bgWMHbvfq2r4aPseI75
--end-wire-patch--