Strange grid behaviour

Post your awesome Wire patches here, share tutorials
Post Reply
User avatar
Sjan Top
Posts: 69
Joined: Mon Dec 04, 2017 14:55
Location: Nederland

Strange grid behaviour

Post by Sjan Top »

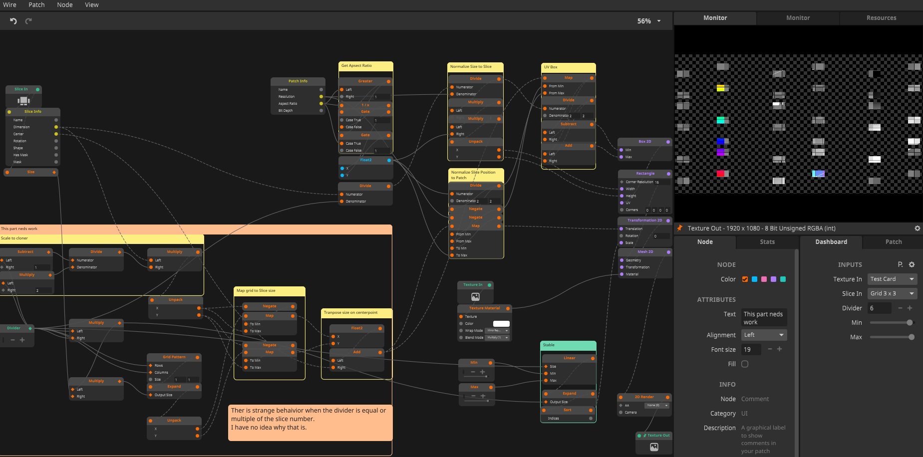
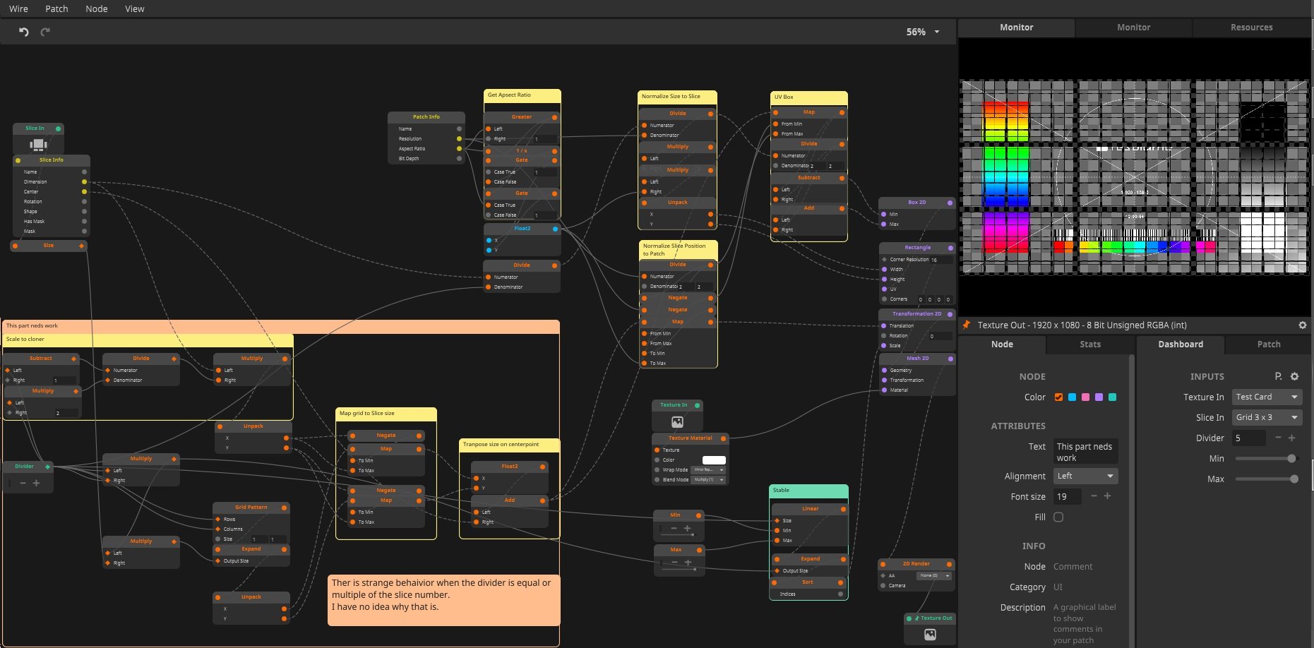
I'm working on a patch to divides slice into a grid of multiple slice.
The grid pattern gives the coordinate and then they map a divided size of the slices. This way the sizes are relative to the centerpoint. The sizes are added +/- to the centerpoint of the slices. This works perfect, till i does not.

When the divider is a multiple of the slice everything acts strange.
I have not figured out what the problem is, so if someone likes sudoku, please let me know what i am doing wrong here.

*big part of the logic of the patch is mapping the mesh2D to the slices
Untitled2.jpg
Untitled.jpg
Attachments
(Tech) Scale Mesh 2.wire
(201.64 KiB) Downloaded 491 times

Post Reply