Is it possible to select just a bunch of specific blend modes within a mixer in a Wire patch so that the whole lot is not available from Resolume?
ie just have for example all the 50-X blend modes and nothing else.
Mixer blend mode selection
-
OnlineZoltán
- Team Resolume
- Posts: 7771
- Joined: Thu Jan 09, 2014 13:08
- Location: Székesfehérvár, Hungary
Re: Mixer blend mode selection
You mean for a video mixer node inside a patch?
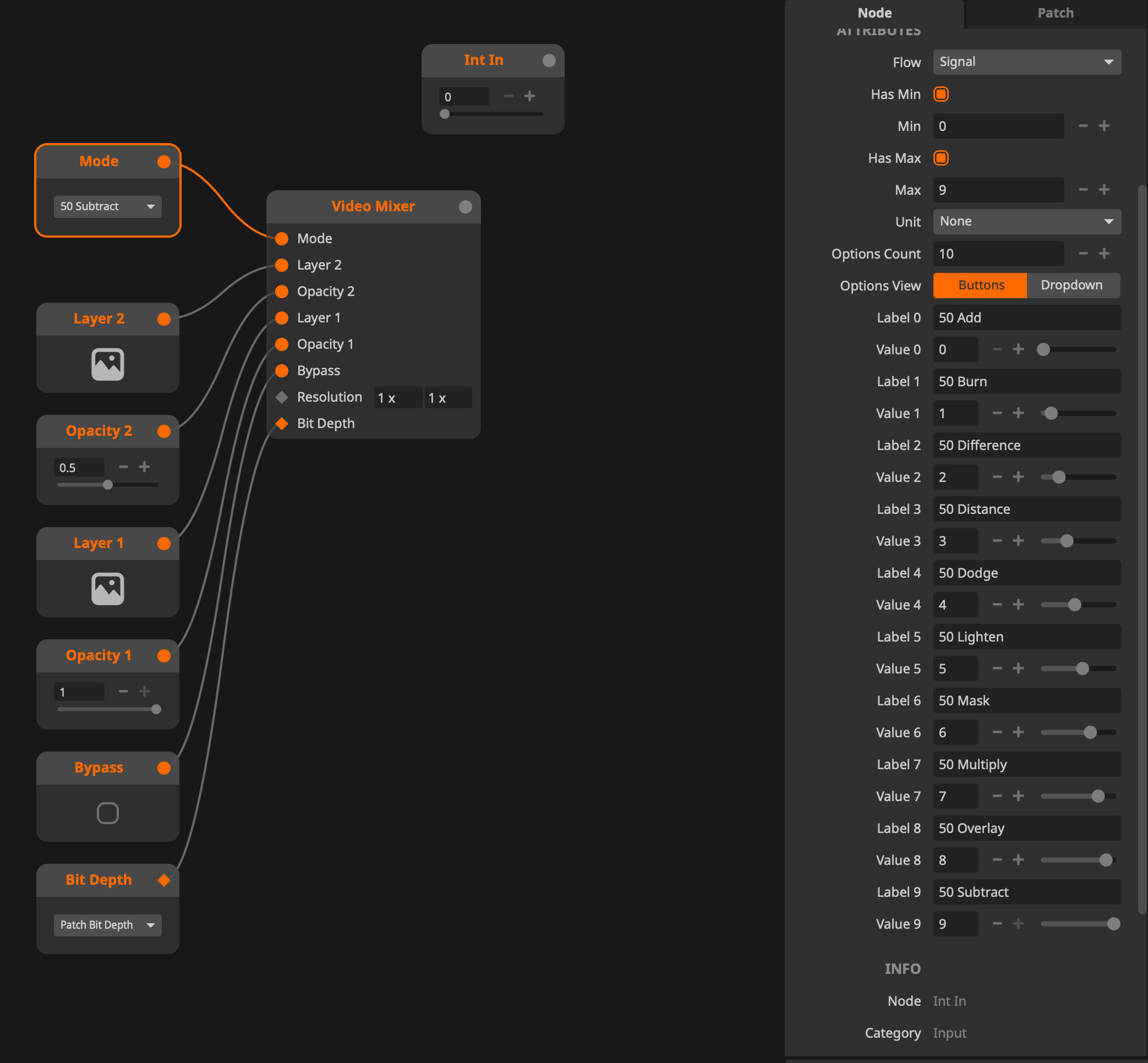
The video mixer blend selector is an Integer input, you can send int 6 to it to select 50Mask for example
If you make a list with the integers you want to include, via a multi instance int node, you can then read a specific index to the Video Mixer's Mode input.
Try this,
place a video mixer node.
Show all properties,
Expose it's inputs, this will give you the Mode input, which is an Int in.
Decrease it's options count to 10, as the 50 blends are the firs ones, this will cut off the others.
The video mixer blend selector is an Integer input, you can send int 6 to it to select 50Mask for example
If you make a list with the integers you want to include, via a multi instance int node, you can then read a specific index to the Video Mixer's Mode input.
Try this,
place a video mixer node.
Show all properties,
Expose it's inputs, this will give you the Mode input, which is an Int in.
Decrease it's options count to 10, as the 50 blends are the firs ones, this will cut off the others.
Software developer, Sound Engineer,
Control Your show with ”Enter” - multiple Resolume servers at once - SMPTE/MTC column launch
try for free: http://programs.palffyzoltan.hu
Control Your show with ”Enter” - multiple Resolume servers at once - SMPTE/MTC column launch
try for free: http://programs.palffyzoltan.hu