Inter-Interview with Sean Bowes
A while back we saw a pretty awesome Slice Transform tutorial by Sean Bowes.
This is how we got introduced to this talented VJ, content creator and animator.
While digging through his YouTube-channel we found many cool interviews with familiar faces like Laak, Joris de Jong and Sandy Meidinger.
So we decided to flip the script and ask Sean if we could interview him, and here we are.
[video]https://www.youtube.com/watch?v=CTlTN_V7yoI&t=40s[/video]
Hey Sean! Thanks for taking the time for this interrogation. Tell us your story, how did you get into VJ’ing?
I have always had an interest in art, technology, and music - always drawing as a kid and filming skits on my parents camcorder with my siblings. That evolved into an interest in graphic design as I progressed into high school. After high school, I decided to pursue a BFA in Graphic Design and Studio Art.
During that time I started to see projection-mapped visuals at concerts. Specifically, I remember seeing EOTO at the beginning of 2012, and being really impressed with the design and animation of their new Lotus Stage design. The next day I looked up who was behind the visuals of that show and discovered the AV Artist Zebbler. I sent him a few emails with questions about projection mapping and how he approached making that type of content so I could try to do it myself. He set me further on the path of exploring Cinema4D and also introduced me to Resolume.
In 2015 I heard about a VJ Competition that was happening as part of the Together Festival in Boston. I had been playing with Resolume quite a bit in my free time but had never performed outside of my own bedroom before. I entered the competition and ended up winning first prize! That introduced me to more VJs in the area and opened some doors for me to start performing at some clubs in the area.
After your initial introduction into the world of VJ’ing you quickly started landing bigger gigs and festivals. Bigger gigs means more responsibility and art direction. Do you prefer the “anything goes”-vibe at clubs over art directed festivals and concerts?
I actually enjoy a mixture of both. I am a fan of variety.
I always like working on something new, and working in new situations with new people. So it is fun to switch gears between creating from my own ideas, and helping to execute someone else's. It can be refreshing and inspiring to see an idea that someone else has come up with and help to bring it to life with some of my own creativity, and I am often given access to opportunities that I wouldn't necessarily pursue on my own.
That is also why I enjoy being an animator / VJ / YouTuber. Moving from creating content, to mixing content, to educating others keeps me feeling inspired and helps me to continue learning and to think about my process in new ways.
Funny that you mentioned YouTube as we’ve been binging your channel at the Resolume HQ. How did you get started with YouTube and how does this affect your career as a VJ and animator?
I’ve had a YouTube channel for several years where I have intermittently posted videos about trips I’ve taken, daily life vlogs, and some tutorials here and there. Its current form started around the end of 2019 when I made a Getting Started in Notch tutorial. It was a piece of software I was excited about, but some of my peers seemed confused about how to get started or confused about the pricing. So I made a video that attempted to get them over the barriers of that first attempt, and a few friends watched it and liked it. I liked that feeling of actually helping people more than the usual flame emoji comment on an instagram post.
Then Covid-19 hit and I wanted to make stuff even though I couldn’t go out VJ’ing anymore. I made a couple more tutorials and I started doing interviews with people from the VJ scene.
The interviews didn't get as many views as I think they should, I guess this is because the subject is for a very niche audience of professional VJ’s and my channel was quite small at this time. So after about a dozen of them I decided to continue making tutorials. They attract more new viewers because they are more searchable. Eventually, I would like my channel to evolve into a comprehensive guide to get people started with VJ’ing. This is also why I go beyond making Resolume tutorials and do tutorials about landing gigs, buying a computer and other software packages.That has helped grow the channel and bring more eyes to the interview series as well.
I’ve met a lot of people as a result, from people I’ve looked up to and now have the privilege of interviewing, to new VJs who are excited to enter the field, and even some new clients. That's what I love about YouTube, you are building a community that you can interact with.
We are very happy to see a content creator making videos about VJ’ing in general.
Professionalization of the VJ profession is a noble cause indeed. What would you say beginner VJ’s need to learn to make the step to the big boys league?
From a technical point of view: You should know the Advanced Output inside and out. Big stages come with lots of creative and technical challenges, so having a solid understanding of all of the mapping tools and techniques will really help you. Also, learn to work with cameras, capture devices, and video routers. Eventually you also want to have a basic understanding of timecode as bigger artists tend to incorporate that into their shows in some way. This one sounds basic - but an understanding of color theory for matching visuals with lighting is another essential skill.
From a professional point of view: Learn how to work with the lighting guys and art directors. Work with people, and be enjoyable to work with. Coordinate transitions, build-ups and drops with the lighting guy. You can start practicing that at small club gigs. Be humble and willing to learn from other people, and if you don’t know how something works: just ask.
From a gear point of view: Stress-test your system and make sure your machine is up to it. Create a MIDI-mapping and familiarize yourself with it. Practice, practice, practice.
Let’s talk Resolume for a bit. What Resolume feature was a game changer for you?
Groups, definitely groups.
Separating your content into groups makes larger projects more manageable.
I separate my groups into tasks; a group for content, a group for logos, a scenic group and/or a group for advertisements.
Separation into groups really helps when you are working with content that has different mapping requirements, or needs to be always on, or manipulated separately. You don’t accidentally mirror the event logo or apply glitch effects to ads.
Thank you so much for sharing your story Sean. We are looking forward to new interviews and tutorials.
PS: Like and subscribe! And something with a bell.. And share.. Something! Am I doing this right Sean? …Sean?
This is how we got introduced to this talented VJ, content creator and animator.
While digging through his YouTube-channel we found many cool interviews with familiar faces like Laak, Joris de Jong and Sandy Meidinger.
So we decided to flip the script and ask Sean if we could interview him, and here we are.
[video]https://www.youtube.com/watch?v=CTlTN_V7yoI&t=40s[/video]
Hey Sean! Thanks for taking the time for this interrogation. Tell us your story, how did you get into VJ’ing?
I have always had an interest in art, technology, and music - always drawing as a kid and filming skits on my parents camcorder with my siblings. That evolved into an interest in graphic design as I progressed into high school. After high school, I decided to pursue a BFA in Graphic Design and Studio Art.
During that time I started to see projection-mapped visuals at concerts. Specifically, I remember seeing EOTO at the beginning of 2012, and being really impressed with the design and animation of their new Lotus Stage design. The next day I looked up who was behind the visuals of that show and discovered the AV Artist Zebbler. I sent him a few emails with questions about projection mapping and how he approached making that type of content so I could try to do it myself. He set me further on the path of exploring Cinema4D and also introduced me to Resolume.
In 2015 I heard about a VJ Competition that was happening as part of the Together Festival in Boston. I had been playing with Resolume quite a bit in my free time but had never performed outside of my own bedroom before. I entered the competition and ended up winning first prize! That introduced me to more VJs in the area and opened some doors for me to start performing at some clubs in the area.
After your initial introduction into the world of VJ’ing you quickly started landing bigger gigs and festivals. Bigger gigs means more responsibility and art direction. Do you prefer the “anything goes”-vibe at clubs over art directed festivals and concerts?
I actually enjoy a mixture of both. I am a fan of variety.
I always like working on something new, and working in new situations with new people. So it is fun to switch gears between creating from my own ideas, and helping to execute someone else's. It can be refreshing and inspiring to see an idea that someone else has come up with and help to bring it to life with some of my own creativity, and I am often given access to opportunities that I wouldn't necessarily pursue on my own.
That is also why I enjoy being an animator / VJ / YouTuber. Moving from creating content, to mixing content, to educating others keeps me feeling inspired and helps me to continue learning and to think about my process in new ways.
Funny that you mentioned YouTube as we’ve been binging your channel at the Resolume HQ. How did you get started with YouTube and how does this affect your career as a VJ and animator?
I’ve had a YouTube channel for several years where I have intermittently posted videos about trips I’ve taken, daily life vlogs, and some tutorials here and there. Its current form started around the end of 2019 when I made a Getting Started in Notch tutorial. It was a piece of software I was excited about, but some of my peers seemed confused about how to get started or confused about the pricing. So I made a video that attempted to get them over the barriers of that first attempt, and a few friends watched it and liked it. I liked that feeling of actually helping people more than the usual flame emoji comment on an instagram post.
Then Covid-19 hit and I wanted to make stuff even though I couldn’t go out VJ’ing anymore. I made a couple more tutorials and I started doing interviews with people from the VJ scene.
The interviews didn't get as many views as I think they should, I guess this is because the subject is for a very niche audience of professional VJ’s and my channel was quite small at this time. So after about a dozen of them I decided to continue making tutorials. They attract more new viewers because they are more searchable. Eventually, I would like my channel to evolve into a comprehensive guide to get people started with VJ’ing. This is also why I go beyond making Resolume tutorials and do tutorials about landing gigs, buying a computer and other software packages.That has helped grow the channel and bring more eyes to the interview series as well.
I’ve met a lot of people as a result, from people I’ve looked up to and now have the privilege of interviewing, to new VJs who are excited to enter the field, and even some new clients. That's what I love about YouTube, you are building a community that you can interact with.
We are very happy to see a content creator making videos about VJ’ing in general.
Professionalization of the VJ profession is a noble cause indeed. What would you say beginner VJ’s need to learn to make the step to the big boys league?
From a technical point of view: You should know the Advanced Output inside and out. Big stages come with lots of creative and technical challenges, so having a solid understanding of all of the mapping tools and techniques will really help you. Also, learn to work with cameras, capture devices, and video routers. Eventually you also want to have a basic understanding of timecode as bigger artists tend to incorporate that into their shows in some way. This one sounds basic - but an understanding of color theory for matching visuals with lighting is another essential skill.
From a professional point of view: Learn how to work with the lighting guys and art directors. Work with people, and be enjoyable to work with. Coordinate transitions, build-ups and drops with the lighting guy. You can start practicing that at small club gigs. Be humble and willing to learn from other people, and if you don’t know how something works: just ask.
From a gear point of view: Stress-test your system and make sure your machine is up to it. Create a MIDI-mapping and familiarize yourself with it. Practice, practice, practice.
Let’s talk Resolume for a bit. What Resolume feature was a game changer for you?
Groups, definitely groups.
Separating your content into groups makes larger projects more manageable.
I separate my groups into tasks; a group for content, a group for logos, a scenic group and/or a group for advertisements.
Separation into groups really helps when you are working with content that has different mapping requirements, or needs to be always on, or manipulated separately. You don’t accidentally mirror the event logo or apply glitch effects to ads.
Thank you so much for sharing your story Sean. We are looking forward to new interviews and tutorials.
PS: Like and subscribe! And something with a bell.. And share.. Something! Am I doing this right Sean? …Sean?
Resolume Blog
This blog is about Resolume, VJ-ing and the inspiring things the Resolume users make. Do you have something interesting to show the community? Send in your work!
Highlights
New footage! 💓 🦅 ⛈️
We're welcoming to the label Artificial Imagination, a motion design studio founded by Delainy Jamahl. Their first release assures us that there's always a Stormlight at the end of the tunnel. Laak's footage packs are having babies with aliens which resulted in Astro being born and Dumb Robot beats the Beat .
Stormlight by Machina Infinitum
Astro by Laak
Beat by Dumb Robot
Stormlight by Machina Infinitum
Astro by Laak
Beat by Dumb Robot
New footage! ⌚🗿🌌 🌆 🔊 🙏🏽 🧱 ⛰️ 🦊
Learn from the secret wisdom of animals with OrnateAnimals and find that Sacred thing inside you. Or keep it rational and build CityBlocks on DisplacedTerrains, maybe? Because all in all, what your library needs is another BRICKIT in the wall. Getting out of the pandemic feeling like SurrealisticTime&Space, why wouldn't you want to step into the analog world of Modul0? So pump up the Volume because Ethnik3 is in the house!
You're welcome.
Ornate Animals by Dumb Robot
Displaced Terrains by Catmac
BRICKIT by WTFlow
Sacred by VJ Picles
Volume by Machina Infinitum
City Blocks VJ Footage by Unit44
Surrealistic Time & Space by Lior Sadeh Studio
Ethnik3 by Laak
Modul0 by Dan Chelger
You're welcome.
Ornate Animals by Dumb Robot
Displaced Terrains by Catmac
BRICKIT by WTFlow
Sacred by VJ Picles
Volume by Machina Infinitum
City Blocks VJ Footage by Unit44
Surrealistic Time & Space by Lior Sadeh Studio
Ethnik3 by Laak
Modul0 by Dan Chelger
Resolume 7.13.2 Released | Hotfixes Are Now Free!
From now on all micro releases (major.minor.micro) are backdated to the previous major or minor release. So if your license was eligible for version 7.13.0 you're also eligible for version 7.13.2 even if your license has expired before version 7.13.2 is released. We think this is only fair and it keeps everyone on the most stable version as possible. Normally micro releases contain only a few bug fixes, but to celebrate this license change we did sneak in a tiny little new feature in Arena and one in Wire. If you're the first to find it then post a screenshot on social media with hashtag #resolume you'll win a grand prize! :-)
Minimum OS Requirements
Arena, Avenue, Alley and Wire version 7.13.2 now requires at least Windows 8.1 and macOS 10.14 Mojave.
What was New in 7.13 Again?
A LOT! Checkout the 7.13 release notes and the video below.
Avenue & Arena Fix List
#16974 NDI can flash to old resolution and then breaks after a source size change
#18017 886x1916 NDI source doesn't play in Resolume
#17060 Crash alt + dragging monitor from main window to create duplicate in new window
#17904 Crash triggering clip to Free layer with Clip time panel enabled, and no free layers available
#17987 Crash replacing clip with another through the API
#18048 Avenue crash on shutdown
#17629 Update check still can happen after deactivating it in preferences
#17817 Creating lots of slices causes crash
#17839 BPM field accepts value outside 20-500 on second try
#17977 Offline registration no worky
#18020 Spinner should change value if you click slowly too
#18047 Not all NDI PTZ parameters are animatable
#18046 NDI PTZ Auto Focus parameter easily overlaps Focus parameter
#18158 Resolume can hang trying to play clip with missing track with Pioneer and Denon sync
Wire Fix List
#17811 Crash saving patch with PDF added as license
#17979 Crash replacing nodes from library
#16319 Watermark Wire MIDI & OSC outputs
#17715 Auto index Input node names if one with same name already exists
#17841 Moving slice input in dashboard, or adding a new input reverts Slice selection to none
#17919 Color selector in the node menu is misaligned
#17983 Do not replace Comment nodes
Download
Select "Check for Updates.." in the Avenue or Arena menu and it will self-update, including Wire. Or checkout the downloads page.
Minimum OS Requirements
Arena, Avenue, Alley and Wire version 7.13.2 now requires at least Windows 8.1 and macOS 10.14 Mojave.
What was New in 7.13 Again?
A LOT! Checkout the 7.13 release notes and the video below.
Avenue & Arena Fix List
#16974 NDI can flash to old resolution and then breaks after a source size change
#18017 886x1916 NDI source doesn't play in Resolume
#17060 Crash alt + dragging monitor from main window to create duplicate in new window
#17904 Crash triggering clip to Free layer with Clip time panel enabled, and no free layers available
#17987 Crash replacing clip with another through the API
#18048 Avenue crash on shutdown
#17629 Update check still can happen after deactivating it in preferences
#17817 Creating lots of slices causes crash
#17839 BPM field accepts value outside 20-500 on second try
#17977 Offline registration no worky
#18020 Spinner should change value if you click slowly too
#18047 Not all NDI PTZ parameters are animatable
#18046 NDI PTZ Auto Focus parameter easily overlaps Focus parameter
#18158 Resolume can hang trying to play clip with missing track with Pioneer and Denon sync
Wire Fix List
#17811 Crash saving patch with PDF added as license
#17979 Crash replacing nodes from library
#16319 Watermark Wire MIDI & OSC outputs
#17715 Auto index Input node names if one with same name already exists
#17841 Moving slice input in dashboard, or adding a new input reverts Slice selection to none
#17919 Color selector in the node menu is misaligned
#17983 Do not replace Comment nodes
Download
Select "Check for Updates.." in the Avenue or Arena menu and it will self-update, including Wire. Or checkout the downloads page.
Canto Ostinato @ Hedge School Festival with Jürgen Simpson
Resolume was present at the latest edition of the Hedge School Festival in Doolin, Ireland.
We hosted a Resolume Arena workshop and did a collaboration with Jürgen Simpson.
Jürgen was there to perform his modular rendition of the classical piece Canto Ostinato(1979) by Simeon ten Holt. We were asked by the Hedge School Festival to collaborate with Jürgen to create visuals for the performance. Jürgen works with eurorack modular synthesizers and we had just released Wire, our modular patching environment. This was a great opportunity to test Wire in the wild. So we sent Mark, our tutorial guy, on a quest to the Emerald Isle.
Before I started on the visuals I did a deep dive into the piece.
What was this Canto Ostinato thing, and what was it about?
Canto Ostinato is considered to be minimal music, the focus lies heavily on repetition which gives the piece (at times) almost electro/techno-ish vibes. One thing that really interested me was the time signature, which is really uncommon in western music at 10/16.
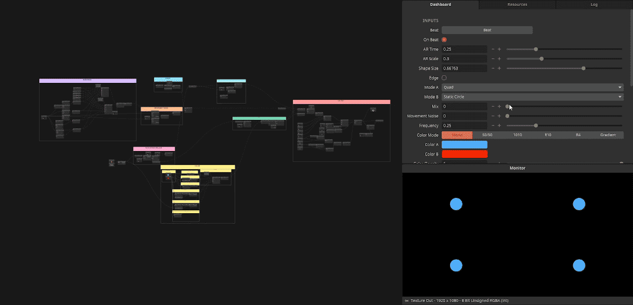
From a technical point of view I wanted to create one, big, modular, generative patch that would generate the visuals for the entire performance. Keep in mind here that some performances of the piece in the past have lasted up to 4 hours.
From a visual perspective, I leaned heavily on the 10/16th time signature.
I decided that I wanted a trigger for each beat and each bar. This would sync the visuals to the music and embrace the repetitive nature of the piece.
The patch has 10 circles, using a Circulate node and an Attack Release node I am able to blow up the sizes of the circles on each beat. I decided against using the Transport Beat node to get beat triggers, instead I created a manual Trigger In node, which gets triggered in Arena using a BPM-synced envelope.The reason for this is that during the performance I used the patch twice, layered on top of each other. One version of the patch responded to the beats, the other to the bars.
To create a near infinite amount of movement patterns I created a preset amount of patterns using nodes like Circle Pattern, Grid Pattern and Linear. Next, I allow the user to select two patterns and crossfade between them. Finally I add Perlin Noise to the final coordinates to create some organic movement.
Using blur and a big feedback loop I am able to create more complex visual patterns.
Feel free to check out the patch and use it for your own projects. The patch is segmented into comment blocks, but not fully documented.
Download CantoOSt
Jügen was using Ableton Live to send all his note data to his modular. Because of this, Ableton Link was the way to go to synchronize. We placed a phone with a local network in the middle of the audience, connected to the network and we were ready to go. While I wouldn’t recommend doing this with big live shows, for a show this size (max 200 people), it works fine.
My Arena setup was as minimal as it can be: two layers, with each 1 instance of the patch I’ve made. Next, I mapped as many sliders as I could to the parameters in the effect, maximizing each button by using different midi-modes.
I enjoyed doing the performance with Jürgen and taking Wire out for a spin in the wild.
It gave the team many ideas on improving Wire further and in the half year since the performance I would have done things differently now. This patch would really benefit from some Ring Buffer love, which we released in Wire 7.11. Nonetheless , it was a great experience and experiment for me.
We really would like to thank Jürgen for collaborating with us. A big thanks to Simon O'Reilly and the Doolin Arts team for inviting us over. And a major shout out to Crosby Dunkly for doing a back-to-back VJ session with me, that was seriously one of the most fun I’ve had VJ’ing for a while mate!
We hosted a Resolume Arena workshop and did a collaboration with Jürgen Simpson.
Jürgen was there to perform his modular rendition of the classical piece Canto Ostinato(1979) by Simeon ten Holt. We were asked by the Hedge School Festival to collaborate with Jürgen to create visuals for the performance. Jürgen works with eurorack modular synthesizers and we had just released Wire, our modular patching environment. This was a great opportunity to test Wire in the wild. So we sent Mark, our tutorial guy, on a quest to the Emerald Isle.
Visual Concept
Before I started on the visuals I did a deep dive into the piece.
What was this Canto Ostinato thing, and what was it about?
Canto Ostinato is considered to be minimal music, the focus lies heavily on repetition which gives the piece (at times) almost electro/techno-ish vibes. One thing that really interested me was the time signature, which is really uncommon in western music at 10/16.
From a technical point of view I wanted to create one, big, modular, generative patch that would generate the visuals for the entire performance. Keep in mind here that some performances of the piece in the past have lasted up to 4 hours.
From a visual perspective, I leaned heavily on the 10/16th time signature.
I decided that I wanted a trigger for each beat and each bar. This would sync the visuals to the music and embrace the repetitive nature of the piece.
The Patch
The patch has 10 circles, using a Circulate node and an Attack Release node I am able to blow up the sizes of the circles on each beat. I decided against using the Transport Beat node to get beat triggers, instead I created a manual Trigger In node, which gets triggered in Arena using a BPM-synced envelope.The reason for this is that during the performance I used the patch twice, layered on top of each other. One version of the patch responded to the beats, the other to the bars.
To create a near infinite amount of movement patterns I created a preset amount of patterns using nodes like Circle Pattern, Grid Pattern and Linear. Next, I allow the user to select two patterns and crossfade between them. Finally I add Perlin Noise to the final coordinates to create some organic movement.
Using blur and a big feedback loop I am able to create more complex visual patterns.
Feel free to check out the patch and use it for your own projects. The patch is segmented into comment blocks, but not fully documented.
Download CantoOSt
Performance
Jügen was using Ableton Live to send all his note data to his modular. Because of this, Ableton Link was the way to go to synchronize. We placed a phone with a local network in the middle of the audience, connected to the network and we were ready to go. While I wouldn’t recommend doing this with big live shows, for a show this size (max 200 people), it works fine.
My Arena setup was as minimal as it can be: two layers, with each 1 instance of the patch I’ve made. Next, I mapped as many sliders as I could to the parameters in the effect, maximizing each button by using different midi-modes.
Roundup
I enjoyed doing the performance with Jürgen and taking Wire out for a spin in the wild.
It gave the team many ideas on improving Wire further and in the half year since the performance I would have done things differently now. This patch would really benefit from some Ring Buffer love, which we released in Wire 7.11. Nonetheless , it was a great experience and experiment for me.
We really would like to thank Jürgen for collaborating with us. A big thanks to Simon O'Reilly and the Doolin Arts team for inviting us over. And a major shout out to Crosby Dunkly for doing a back-to-back VJ session with me, that was seriously one of the most fun I’ve had VJ’ing for a while mate!
Resolume 7.13 | Clip Time Remaining, SMPTE Panel, Slice Fader & Scaling, Auto Node Layout Improvements
Clip Time Remaining Panel
One of the most requested features on the forum is to show the clip time remaining much bigger in the interface. So we have created a dedicated panel for the clip time remaining where you can decide what playing clips to see the time of and you can show the current system time. You can make this panel very big and the text will scale along with it so that the entire FOH can read it from a distance 👀. This is super handy for tightly scripted shows where everybody needs to get their timing right.
SMPTE Input Panel
The SMPTE inputs on the toolbar in Arena were a bit small and not very readable from a distance. We have now moved the SMPTE inputs from the toolbar to a panel so you can make it a big as you like, just like the clip time panel.
Slice Fader
You can now fade the opacity of each slice individually in the Slice Transform effect. Map the slice opacity to your MIDI controller or even animate it to the beat.
Slice Scaling
In the Slice Transform effect you can now also set a different scaling for each slice, so you're not limited to Fit, Fill, Stretch or Mask for all your slices anymore. There is also a new Inverted Mask mode to actually show the pixels outside a slice and not inside.
Multiple Wire Slice Inputs
You can now create multiple slice inputs for your Wire patches. This is nice for creating more complex Wire slice effects like applying different effects to groups of slices.
- + buttons on all parameters
Making small adjustments to any parameter is now much quicker because every parameter has - + buttons next to the slider. Handy!
Shift Click to Fold/Unfold All
Hold down Shift on your keyboard and then click on the fold arrow of an effect and it will fold (or unfold) all effects below it. This also works on the folding arrow for slices in the Slice Transform effect.
Auto Node Layout Improvements
The auto node layout feature that we introduced in beta in the previous version is now improved further and out of beta. This has become an essential tool for us to maintain our sanity in bigger patches.
Find Node
With the Find node you can find the position of the first or last occurrence of a substring in a string. Finding a needle in a haystack is actually very easy now.
Resolume 7.13.1 Fix List
#17894 Slice transform should update after Composition size change
#17914 Slice transform in masking mode ignores slice position and mask size
#17900 Many faders are not highlighted and don't show their shortcut in shortcuts mapping mode
Download
Select "Check for Updates.." in the Avenue or Arena menu and it will self-update, including Wire. Or checkout the downloads page.
Resolume Workshop @ RITCS
Last June we visited the Royal Institute for Theater, Cinema and Sound in Brussels.
We were there to host a Resolume workshop for the stage technician students.
The students were all in their graduation phase, so this was a great time to introduce students, skilled in lighting and sound, to the wonderful world of live video.
We started the two-day course with a complete Resolume Arena Tour.
Loading clips, applying effects, syncing to BPM, readying media and animating parameters.
We went with short bursts of instruction followed by small practical assignments to get all the features into their fingers.
The day ended with an introduction to MIDI-shortcuts, OSC, DMX and finally projection mapping.
Day two was all about Wire.
The students were already familiar with patching languages, having used Isadora before.
Before too long they had shapes going and made their own effect stacks.
After we introduced them to instancing and feedback loops the patches quickly became more complex and sophisticated.
One of the students came up with a cool effect using edge detection in a feedback loop and syncing it to the BPM, creating a ripple/wave like effect. Being the awesome teachers we are, we picked up his idea and turned it into a nice little effect. Being even more awesome, we are sharing it with all of you.
(requires Resolume 7.12 or up)
Many thanks to the RITCS for having us and thanks to the students for being great people.
We wish you the best of luck with your graduation projects and we hope to see you in the field!
We are looking forward to doing more workshops in the future.
If you are interested in a Resolume workshop at your educational institution feel free to contact us at mail@resolume.com
We were there to host a Resolume workshop for the stage technician students.
The students were all in their graduation phase, so this was a great time to introduce students, skilled in lighting and sound, to the wonderful world of live video.
We started the two-day course with a complete Resolume Arena Tour.
Loading clips, applying effects, syncing to BPM, readying media and animating parameters.
We went with short bursts of instruction followed by small practical assignments to get all the features into their fingers.
The day ended with an introduction to MIDI-shortcuts, OSC, DMX and finally projection mapping.
Day two was all about Wire.
The students were already familiar with patching languages, having used Isadora before.
Before too long they had shapes going and made their own effect stacks.
After we introduced them to instancing and feedback loops the patches quickly became more complex and sophisticated.
One of the students came up with a cool effect using edge detection in a feedback loop and syncing it to the BPM, creating a ripple/wave like effect. Being the awesome teachers we are, we picked up his idea and turned it into a nice little effect. Being even more awesome, we are sharing it with all of you.
(requires Resolume 7.12 or up)
Many thanks to the RITCS for having us and thanks to the students for being great people.
We wish you the best of luck with your graduation projects and we hope to see you in the field!
We are looking forward to doing more workshops in the future.
If you are interested in a Resolume workshop at your educational institution feel free to contact us at mail@resolume.com
Resolume Workshop @ LPM 2022
Last June Resolume was present at the 23th annual Live Performers Meeting in Rome.
This edition of LPM for us was all about Resolume Wire. We hosted a 4-day workshop and gave a Wire presentation. Besides all Wire goodness, we helped judge a video mapping contest and met many Resolume users that had questions and suggestions. We met some amazing VJ’s during the event and ate way too many pizza’s.
LPM held its annual video mapping contest in which contestants had to map and perform their visuals onto the cinema. What we noticed was the variety of software packages used. Many performers were using Resolume Arena, but we also saw custom Touch Designer patches, Processing code, VUO applications and even a live 3D-drawing using VR.
We saw visuals ranging from neat 3D models to harsh glitch and organically evolving liquid simulations. A little shout-out to the girl who was using a webcam + small fireworks into Arena, that was a fun performance for sure!
The Wire workshop was a very focused affair where we took the students from the very basics to quite an advanced level. The nice thing about these workshops is that, after you’ve gone through the basics, the workshop can go into the direction the students want.
After the second day we went heavy into BPM-reactive visuals because that was a subject that all the students were really interested in. We also leaned heavily into the interactive part of Wire, creating patches that work well in Arena/Avenue. We discussed user-interface elements like the Choice-In and String-In nodes and explored when an effect/source has simply too much or too few parameters.
One of the students was able to create a custom source for his performance later that night. Another student made a patch that she could use for creating subtitles under theater shows.
It was great to see that the students went home, not only with knowledge that they can use in their artistic practices, but also with effects/sources/mixers that they actually need for their work.
We want to thank the students for being so awesome and curious!
We are looking forward to doing more workshops in the future.
If you are interested in a Resolume workshop at your educational institution feel free to contact us at mail@resolume.com
This edition of LPM for us was all about Resolume Wire. We hosted a 4-day workshop and gave a Wire presentation. Besides all Wire goodness, we helped judge a video mapping contest and met many Resolume users that had questions and suggestions. We met some amazing VJ’s during the event and ate way too many pizza’s.
LPM held its annual video mapping contest in which contestants had to map and perform their visuals onto the cinema. What we noticed was the variety of software packages used. Many performers were using Resolume Arena, but we also saw custom Touch Designer patches, Processing code, VUO applications and even a live 3D-drawing using VR.
We saw visuals ranging from neat 3D models to harsh glitch and organically evolving liquid simulations. A little shout-out to the girl who was using a webcam + small fireworks into Arena, that was a fun performance for sure!
The Wire workshop was a very focused affair where we took the students from the very basics to quite an advanced level. The nice thing about these workshops is that, after you’ve gone through the basics, the workshop can go into the direction the students want.
After the second day we went heavy into BPM-reactive visuals because that was a subject that all the students were really interested in. We also leaned heavily into the interactive part of Wire, creating patches that work well in Arena/Avenue. We discussed user-interface elements like the Choice-In and String-In nodes and explored when an effect/source has simply too much or too few parameters.
One of the students was able to create a custom source for his performance later that night. Another student made a patch that she could use for creating subtitles under theater shows.
It was great to see that the students went home, not only with knowledge that they can use in their artistic practices, but also with effects/sources/mixers that they actually need for their work.
We want to thank the students for being so awesome and curious!
We are looking forward to doing more workshops in the future.
If you are interested in a Resolume workshop at your educational institution feel free to contact us at mail@resolume.com
Resolume 7.12 | Pioneer DJ Sync, CrossFader Phase, 3 New Effects, Auto-Layout for Nodes
Pioneer DJ Sync!
When using a Pioneer DJ mixer & players, you can automatically sync the audio played by the DJ to a video in Resolume Arena. Arena will keep an eye on what track is loaded in the player; when it sees a linked track, it will play the video for you. This way, your show will be totally automagically in sync. To use this integration you need the free Pioneer DJ Bridge app or ShowKontrol. Checkout all the details in this support article.
Link parameters to CrossFader Position
When animating parameters you can now choose the Crossfader Phase as the driving force for your animation. Checkout this video to see it in action.
3 New Effects
There are 2 new effects in Arena & Avenue: WarpSpeed & SearchLight. One new effect only for Arena that uses slices from the advanced output: Slice Delay. These new effects are created, and thus, editable in Wire so feel free to improve them to your needs.
Auto-layout for Nodes (beta)
Let's be honest, bigger wire patches often look like a big bowl of spaghetti meatballs. With wires criss-crossing all over the place, nodes all over the place it's a mess. But with the auto-layout you can now untangle that mess with the press of a button: CTRL+L. It tries to minimise cord crossing and nodes overlapping cords as much as possible to maximise readability of the patch. You can apply the auto-layout to only a selection of nodes or of course on the entire patch. Programming this auto-layout was a lot of fun but also very finicky because adding a new rule to improve certain patches actually makes other patches look worse. This is why we're introducing this as a beta feature. Please try it out and let us know how you think it can be improved on your specific patches. If you do not like the result you just press undo and you're back to your bowl of spaghetti.
Resolume 7.12.1 Fix List
#15748 Pioneer TCNet is dropped changing computer's networking settings, can crash
#17616 Pioneer Clip overlap offset triggering not working perfectly
#17654 Remove Localhost as Arena TCNet network interface on windows
#17636 Wire crashes loading file with UTF-8 name
Avenue & Arena 7.12.0 Fix List
#17456 DXV3 is missing in ARM After effects Export
#15042 Double clicking a Composition in Finder, Resolume opens last composition on startup
#15043 Option to disable open composition confirm dialog via the command line not working on macOS
#16896 Crash moving Composition monitor out of main window with this ui layout
#16984 Composition NDI Syphon and Spout output can get initialised with wrong resolution
#17141 Preferences option to save snapshot images to different directory than the recordings
#17269 Moving default transform in the effect list creates a copy of the transform
#17369 Clip transport folding no working in the API Example
#17402 Saving presets takes progressively longer with more presets
#17419 Right clicking spout clip on mac causes crash
#17426 Missing FFGL mixers should show a red Missing Mixer message in the layer blend selector
#17473 Add API endpoints for selected layer, group, column and clip
#17516 Some custom OSC shortcuts rewrite the address after you typed them
#17531 Audio tracks can get 5 secs as duration when you drop them into empty clips slots, in a deck which was loaded
Wire 7.12.0 Fix List
#15763 Double clicking on compiled Wire-patch does not copy it to patches-folder
#15933 Crash pasting bunch of nodes with Delay after a bunch of nodes with Delay
#16432 Pack in texture mode refuses float as last input, keeps showing red disconnecting wire
#16850 Input order isn't stored in Copy (for sharing)
#16876 Contextual menu with show in Finder no worky for compiled Wire patches from shared folder
#17033 Merge in texture mode crops textures to patch size
#17150 Add snapping to comment node
#17274 Slice in node gets set to 5 instances on re-open
#17293 Shift node should be in the collection tab instead of logic tab
#17363 Gradient disconnects Bypass when changing Type
#17372 Thumbnail Snapshot should work with Texture Out
#17393 Float fields accept input with two dots
#17438 Wire hangs on exit, with Slice in node, uses lots of memory
#17472 Crash replacing Texture in node with Hub
#17535 Gradient node doesn't have the precision you'd expect
#17567 Color to Texture to Crop crashes Wire
Download
Select "Check for Updates.." in the Avenue or Arena menu and it will self-update, including Wire. Or checkout the downloads page.
When using a Pioneer DJ mixer & players, you can automatically sync the audio played by the DJ to a video in Resolume Arena. Arena will keep an eye on what track is loaded in the player; when it sees a linked track, it will play the video for you. This way, your show will be totally automagically in sync. To use this integration you need the free Pioneer DJ Bridge app or ShowKontrol. Checkout all the details in this support article.
Link parameters to CrossFader Position
When animating parameters you can now choose the Crossfader Phase as the driving force for your animation. Checkout this video to see it in action.
3 New Effects
There are 2 new effects in Arena & Avenue: WarpSpeed & SearchLight. One new effect only for Arena that uses slices from the advanced output: Slice Delay. These new effects are created, and thus, editable in Wire so feel free to improve them to your needs.
Auto-layout for Nodes (beta)
Let's be honest, bigger wire patches often look like a big bowl of spaghetti meatballs. With wires criss-crossing all over the place, nodes all over the place it's a mess. But with the auto-layout you can now untangle that mess with the press of a button: CTRL+L. It tries to minimise cord crossing and nodes overlapping cords as much as possible to maximise readability of the patch. You can apply the auto-layout to only a selection of nodes or of course on the entire patch. Programming this auto-layout was a lot of fun but also very finicky because adding a new rule to improve certain patches actually makes other patches look worse. This is why we're introducing this as a beta feature. Please try it out and let us know how you think it can be improved on your specific patches. If you do not like the result you just press undo and you're back to your bowl of spaghetti.
Resolume 7.12.1 Fix List
#15748 Pioneer TCNet is dropped changing computer's networking settings, can crash
#17616 Pioneer Clip overlap offset triggering not working perfectly
#17654 Remove Localhost as Arena TCNet network interface on windows
#17636 Wire crashes loading file with UTF-8 name
Avenue & Arena 7.12.0 Fix List
#17456 DXV3 is missing in ARM After effects Export
#15042 Double clicking a Composition in Finder, Resolume opens last composition on startup
#15043 Option to disable open composition confirm dialog via the command line not working on macOS
#16896 Crash moving Composition monitor out of main window with this ui layout
#16984 Composition NDI Syphon and Spout output can get initialised with wrong resolution
#17141 Preferences option to save snapshot images to different directory than the recordings
#17269 Moving default transform in the effect list creates a copy of the transform
#17369 Clip transport folding no working in the API Example
#17402 Saving presets takes progressively longer with more presets
#17419 Right clicking spout clip on mac causes crash
#17426 Missing FFGL mixers should show a red Missing Mixer message in the layer blend selector
#17473 Add API endpoints for selected layer, group, column and clip
#17516 Some custom OSC shortcuts rewrite the address after you typed them
#17531 Audio tracks can get 5 secs as duration when you drop them into empty clips slots, in a deck which was loaded
Wire 7.12.0 Fix List
#15763 Double clicking on compiled Wire-patch does not copy it to patches-folder
#15933 Crash pasting bunch of nodes with Delay after a bunch of nodes with Delay
#16432 Pack in texture mode refuses float as last input, keeps showing red disconnecting wire
#16850 Input order isn't stored in Copy (for sharing)
#16876 Contextual menu with show in Finder no worky for compiled Wire patches from shared folder
#17033 Merge in texture mode crops textures to patch size
#17150 Add snapping to comment node
#17274 Slice in node gets set to 5 instances on re-open
#17293 Shift node should be in the collection tab instead of logic tab
#17363 Gradient disconnects Bypass when changing Type
#17372 Thumbnail Snapshot should work with Texture Out
#17393 Float fields accept input with two dots
#17438 Wire hangs on exit, with Slice in node, uses lots of memory
#17472 Crash replacing Texture in node with Hub
#17535 Gradient node doesn't have the precision you'd expect
#17567 Color to Texture to Crop crashes Wire
Download
Select "Check for Updates.." in the Avenue or Arena menu and it will self-update, including Wire. Or checkout the downloads page.
Resolume 7.11 | Apple Silicon Compatible & Delay Effects
Version 7.11.0 is a universal build on macOS. This means that it will run the native ARM architecture on macs with Apple silicon and it will run the native Intel architecture on macs with an Intel processor. All our software already ran great on M1 macs because those machines are very fast and efficient and because Rosetta emulation works just fine. This new universal build does not bring much performance gain on an M1 machine but it's nice to have it running natively without emulation.
FFGL plugins also need be compiled universally to work in a universal app. So when you use 7.11 on an M1 Mac then you need to make sure your FFGL plugins are also universal builds. If it's not possible to update the FFGL plugins then it's still possible to run a universal build in Intel mode on an M1 mac using Rosetta emulation using these instructions. For FFGL developers we have updated the examples and added compile instructions on GitHub.
Delay Effects
Travel back in time! The Buffer and Ring Buffer nodes now accept texture2d so you can create delay effects with Wire. Delays are a lot of fun but do be careful with long delays because they eat VRAM for breakfast.
Arena & Avenue 7.11.3 Fix List
- #17452 Juicebar effects are always watermarked
Arena & Avenue 7.11.2 Fix List
- #17439 Asio Audio devices are not available any more in 7.11
Arena & Avenue 7.11.0 Fix List
- #14969 Slice color control sliders used to be colorized
- #16458 Record can't be hidden
- #16504 DXV export and import doesn't work in premiere and AME on M1, works fine in AE
- #16948 Previewing sources, they get stretched in Source preview, to the composition aspect ratio
- #17140 Param set to Timeline can have empty space below
- #17211 Fix default keyboard shortcuts for column triggering
- #17239 Disappearing Blending Modes selector on layer effects
- #17266 Don't show dropdown in Arena when Choice In has no options
- #17270 Blend mode dropdown can overlay output
- #17278 Slices View (ScreenLayerView) missing from Wire Slice Mixers
- #17351 Third party VST effects which are missing don't show as missing in the panels
- #17416 Denon Clip "Player" param does not save / load correctly
- #17262 Image conversion in Alley can have corrupt frames
Wire 7.11.1 Fix List
- #17433 Slice Render doesn't work with instanced material
Wire 7.11.0 Fix List
- #16689 Add multi instanced and string mode for logic nodes like equal, and not equal, and Buffers
- #17085 Accept , for decimal point
- #17203 Fit to selection with CMD/CNTRL + 0
- #17256 Can middle mouse button always pan UI
- #17267 Change log file location on Windows
- #17300 Pasting gradient node resets it's inlets
- #17322 Stack should show as result when searching for "buffer" and "filo"
- #17370 Dropping a resource does not create the node underneath the mouse when zoom != 100%
Download
Select "Check for Updates.." in the Avenue or Arena menu and it will self-update, including Wire. Or checkout the downloads.
FFGL plugins also need be compiled universally to work in a universal app. So when you use 7.11 on an M1 Mac then you need to make sure your FFGL plugins are also universal builds. If it's not possible to update the FFGL plugins then it's still possible to run a universal build in Intel mode on an M1 mac using Rosetta emulation using these instructions. For FFGL developers we have updated the examples and added compile instructions on GitHub.
Delay Effects
Travel back in time! The Buffer and Ring Buffer nodes now accept texture2d so you can create delay effects with Wire. Delays are a lot of fun but do be careful with long delays because they eat VRAM for breakfast.
Arena & Avenue 7.11.3 Fix List
- #17452 Juicebar effects are always watermarked
Arena & Avenue 7.11.2 Fix List
- #17439 Asio Audio devices are not available any more in 7.11
Arena & Avenue 7.11.0 Fix List
- #14969 Slice color control sliders used to be colorized
- #16458 Record can't be hidden
- #16504 DXV export and import doesn't work in premiere and AME on M1, works fine in AE
- #16948 Previewing sources, they get stretched in Source preview, to the composition aspect ratio
- #17140 Param set to Timeline can have empty space below
- #17211 Fix default keyboard shortcuts for column triggering
- #17239 Disappearing Blending Modes selector on layer effects
- #17266 Don't show dropdown in Arena when Choice In has no options
- #17270 Blend mode dropdown can overlay output
- #17278 Slices View (ScreenLayerView) missing from Wire Slice Mixers
- #17351 Third party VST effects which are missing don't show as missing in the panels
- #17416 Denon Clip "Player" param does not save / load correctly
- #17262 Image conversion in Alley can have corrupt frames
Wire 7.11.1 Fix List
- #17433 Slice Render doesn't work with instanced material
Wire 7.11.0 Fix List
- #16689 Add multi instanced and string mode for logic nodes like equal, and not equal, and Buffers
- #17085 Accept , for decimal point
- #17203 Fit to selection with CMD/CNTRL + 0
- #17256 Can middle mouse button always pan UI
- #17267 Change log file location on Windows
- #17300 Pasting gradient node resets it's inlets
- #17322 Stack should show as result when searching for "buffer" and "filo"
- #17370 Dropping a resource does not create the node underneath the mouse when zoom != 100%
Download
Select "Check for Updates.." in the Avenue or Arena menu and it will self-update, including Wire. Or checkout the downloads.